Filament JSON

Beautiful JSON viewer column for Filament v5 tables.
- Render modes: Tree / Table
- Presentation modes: Inline / Modal / Drawer
- Inline shows pretty-printed raw JSON (compact, fast) with click-to-copy
- Modal/Drawer support Expand all / Collapse all (Tree mode) and Copy JSON
- Polished light/dark styling. No build steps required for your app.
Installation
composer r pepperfm/filament-json:^5.0
Previous major versions:
- Filament 4 →
composer r pepperfm/filament-json:^4.0or^3.0- Filament 3 →
composer r pepperfm/filament-json:^2.0
Optionally publish config or views if you want to customize them:
php artisan vendor:publish --tag="filament-json-config"
php artisan vendor:publish --tag="filament-json-views"
No Tailwind/Vite setup is required — the package ships a compiled stylesheet and registers it via Filament assets.
Quick start
use PepperFM\FilamentJson\Columns\JsonColumn;
use PepperFM\FilamentJson\Enums\{RenderModeEnum, ContainerModeEnum};
// Inline (in-cell): always pretty raw JSON with click-to-copy
JsonColumn::make('properties')
->renderAs(RenderModeEnum::Tree) // used if you later switch to modal/drawer
->presentIn(ContainerModeEnum::Inline);
// Tree in a Drawer (with toolbar)
JsonColumn::make('properties')
->renderAs(RenderModeEnum::Tree)
->presentIn(ContainerModeEnum::Drawer)
->initiallyCollapsed(1)
->expandAllToggle() // Tree only (modal/drawer)
->copyJsonAction(false); // hide Copy button
// Table mode in a Modal with custom headers
JsonColumn::make('properties')
->renderAs(RenderModeEnum::Table)
->presentIn(ContainerModeEnum::Modal)
->keyColumnLabel('Custom Key Label')
->valueColumnLabel('Custom Value Label');
Sugar aliases
// Content render mode:
->asTree() // = renderAs(RenderModeEnum::Tree)
->asTable() // = renderAs(RenderModeEnum::Table)
// Container presentation:
->inlineContainer() // = presentIn(ContainerModeEnum::Inline)
->inModal() // = presentIn(ContainerModeEnum::Modal)
->inDrawer() // = presentIn(ContainerModeEnum::Drawer)
Behavior & UX
- Inline container always renders a pretty-printed raw JSON block directly in the cell. Click the block (or press Enter/Space when focused) to copy JSON to clipboard.
- Expand/Collapse buttons only appear in Tree mode, and only for Modal/Drawer.
maxDepth(int)controls nesting depth rendering in Table mode.filterNullable(true)filters out null/empty values from arrays/collections.characterLimit(?int)truncates long string scalars.
Modal / Drawer toolbar
In modal/drawer modes you can enable a small toolbar above the content:
JsonColumn::make('properties')
->asTree()
->inDrawer()
->expandAllToggle() // adds Expand all / Collapse all buttons
->copyJsonAction(false); // hide Copy JSON button
Labels (Table mode)
JsonColumn::make('properties')
->asTable()
->inModal()
->keyColumnLabel('Key')
->valueColumnLabel('Value');
API reference (selected)
renderAs(RenderModeEnum::Tree|Table)— choose how JSON is rendered.presentIn(ContainerModeEnum::Inline|Modal|Drawer)— choose where it is presented.asTree(),asTable()— sugar forrenderAs(...).inlineContainer(),inModal(),inDrawer()— sugar forpresentIn(...).initiallyCollapsed(int $depth = 1)— auto-collapse depth for Tree.expandAllToggle(bool $on = true)— toggle Tree toolbar buttons (modal/drawer).copyJsonAction(bool $on = true)— toggle Copy JSON button (modal/drawer).keyColumnLabel(string),valueColumnLabel(string)— Table headers.maxDepth(int)— nesting limit for Table mode nested blocks.filterNullable(bool)— filter out null/empty values.characterLimit(?int)— truncate long string values.getContainerMode()/isModalContainer()/isDrawerContainer()/isInlineContainer()— container checks.
Migration from v4 → v5
Filament v5 has no breaking API changes — it adds Livewire v4 support. The upgrade is straightforward:
composer r pepperfm/filament-json:^5.0
No code changes required. All existing JsonColumn configuration works as-is.
Requirements:
- PHP 8.2+
- Laravel 12+
- Filament 5.x
Version matrix
- Filament 5.x →
pepperfm/filament-json:^5.0 - Filament 4.x →
pepperfm/filament-json:^4.0or^3.0 - Filament 3.x →
pepperfm/filament-json:^2.0
Your existing constraints like ^3.x or ^4.x will continue to resolve to the proper major — v5 won't auto-install unless you opt in.
Styling
The package ships a compiled CSS with soft borders, proper light/dark palette, and table grid lines.
If you publish views and manually tweak Tailwind, ensure your scanner includes the package views (e.g. resources/views/vendor/filament-json/**/*.blade.php).
Customize button and modal props
The button() and modal() method accept the type of array|Arrayable|\stdClass, and implements basic properties of
button and modal blade components from Filament documentation: Core Concepts - Blade Components
use PepperFM\FilamentJson\Columns\JsonColumn;
use Filament\Support\Enums\Width;
use Filament\Support\Icons\Heroicon;
$buttonConfig = literal(
color: 'primary',
size: Width::Medium->value
);
$modalConfig = [
'icon' => Heroicon::OutlinedSwatch,
'alignment' => 'start',
'width' => Width::Medium->value,
'closedByEscaping' => true,
'closed_button' => false, // also accepts camel_case
];
JsonColumn::make('properties')
->asModal()
->button($buttonConfig)
->modal($modalConfig);
DTO schemas of components configuration:
use Filament\Support\Enums\Width;
use Filament\Support\Icons\Heroicon;
class ButtonConfigDto extends \Pepperfm\Ssd\BaseDto
{
public string $color = 'primary';
public Heroicon $icon = Heroicon::OutlinedSwatch;
public ?string $label = null;
public ?string $tooltip = null;
public Width $size = Width::Medium;
public ?string $href = null;
public ?string $tag = null;
}
use Filament\Support\Icons\Heroicon;
use Filament\Support\Enums\Alignment;
use Filament\Support\Enums\Width;
class ModalConfigDto extends \Pepperfm\Ssd\BaseDto
{
public ?string $id = null;
public Heroicon $icon = Heroicon::Sparkles;
public string $iconColor = 'primary';
public Alignment $alignment = Alignment::Start;
public string $width = Width::TwoExtraLarge->value;
public bool $closeByClickingAway = true;
public bool $closedByEscaping = true;
public bool $closedButton = true;
public bool $autofocus = true;
}
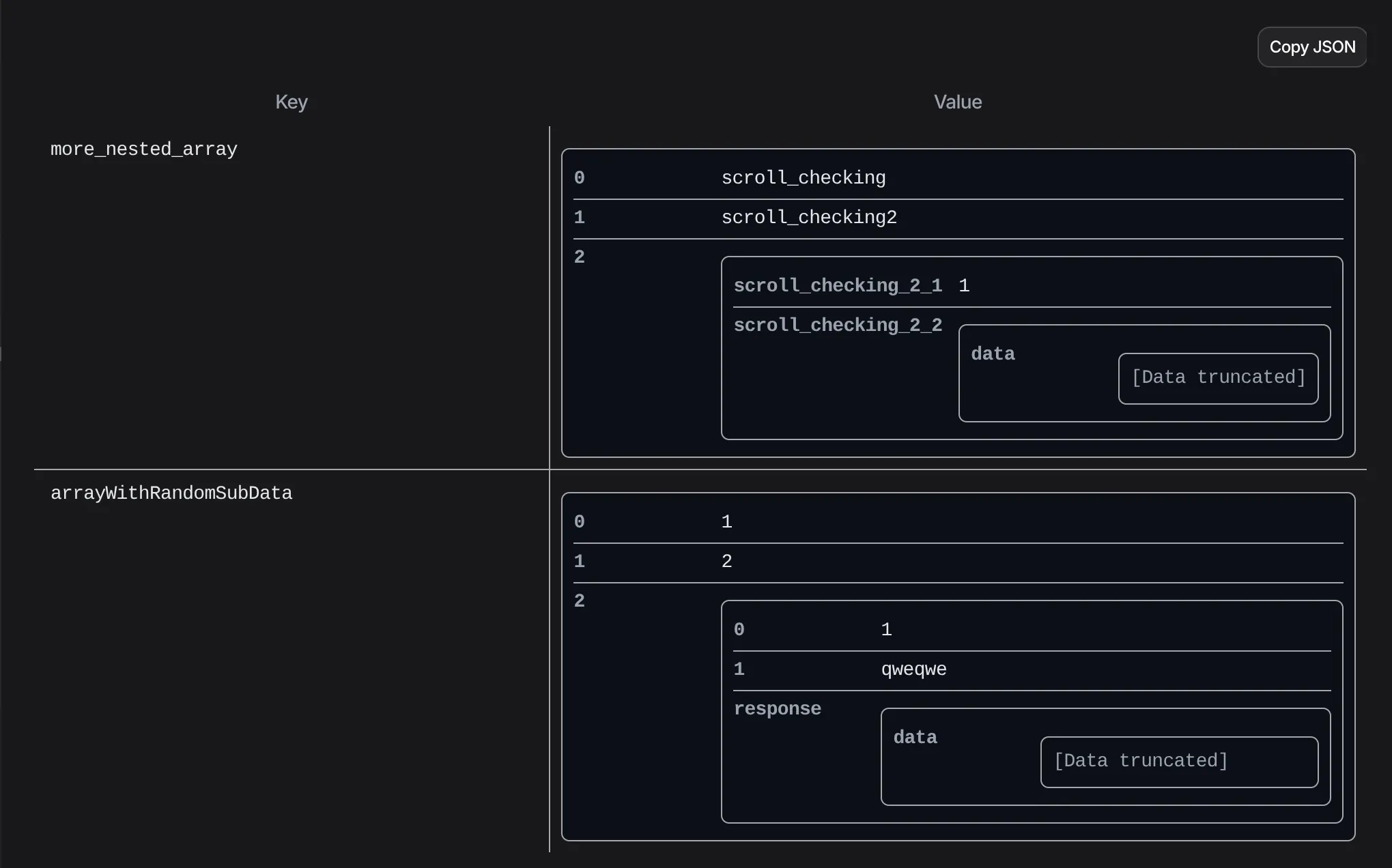
Displaying nested data
Any options to displaying data:
JsonColumn::make('properties')->expandAllToggle()

JsonColumn::make('properties')->expandAllToggle()->inModal()

JsonColumn::make('properties')->inline()

JsonColumn::make('properties')->asTable()

JsonColumn::make('properties')->asTable()->inModal()
